2024年7月10日,CKB项目组在《自然·人类行为》(Nature Human Behaviour)杂志在线发表了题为“多基因风险评分和生活方式对早、晚发心血管病的联合影响(Joint impact of polygenic risk score and lifestyles on early- and late-onset cardiovascular diseases)”的研究成果,该研究发现高遗传风险和不良生活方式对早发心血管病风险存在加法交互作用,提示针对具有高遗传风险的年轻人促进健康生活方式将获得更大的预防收益。

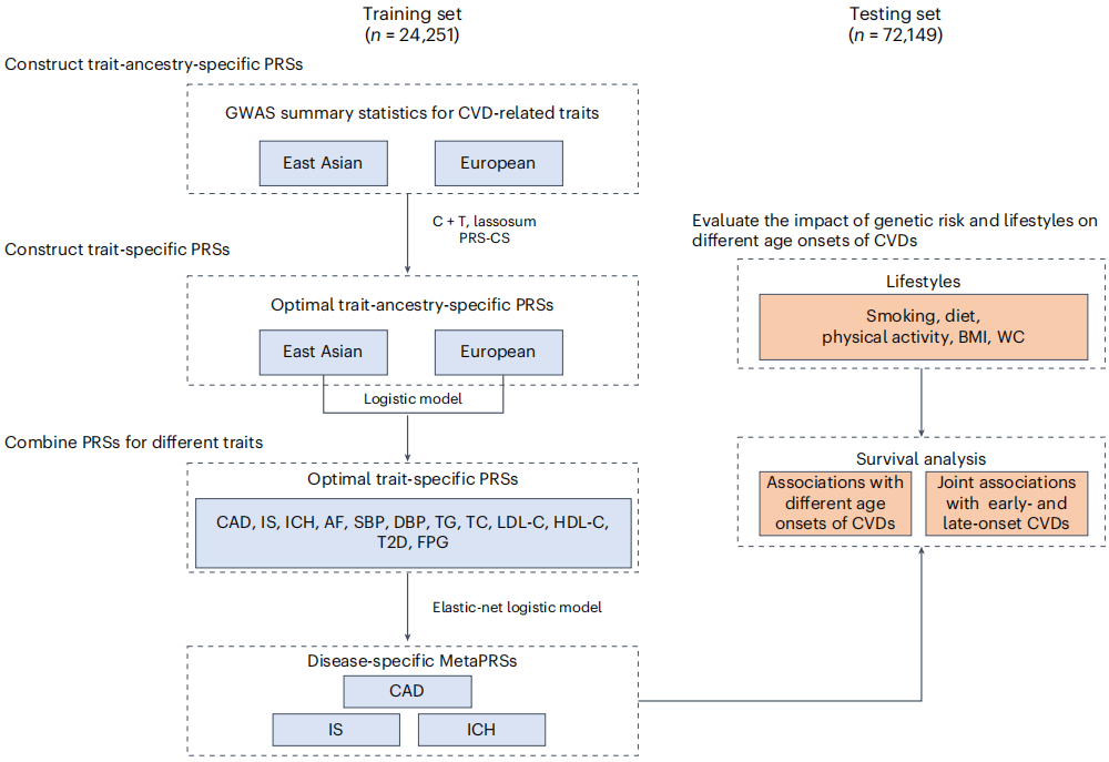
在过去的十年间,全球心血管病的发病率在50岁以上人群中基本保持稳定或逐渐下降,但在15-49岁人群中呈现持续升高趋势,提示早发心血管病的预防亟待加强。多基因风险评分(PRS)是量化疾病遗传易感性的常用工具,但其能否在中国人群中更好地识别早发心血管病暂且未知。另一方面,理解遗传风险和生活方式对不同年龄发生心血管病的交互作用,有助于提供针对性的生活方式干预策略,但当前尚缺乏研究证据。
该研究基于CKB项目中10万余人的全基因组分型数据,整合心血管病及其危险因素的跨血统遗传关联信息,构建包含上百万遗传位点的PRS,并评价其与综合生活方式对早、晚发心血管病的交互作用。

结果显示,新构建的评分对心血管病有良好的风险分层作用,高遗传风险对早发心血管病风险的影响大于晚发疾病风险。研究进一步揭示了遗传和生活方式对早发心血管病风险的加法交互作用,提示针对具有高遗传风险的年轻人促进健康生活方式将获得更大的预防收益。以早发冠心病结果为例,在高遗传风险人群中,生活方式改善关联的风险下降是低遗传风险人群的14.7倍。而这一额外收益对于预防晚发心血管病而言则不明显。

该研究提供了PRS在风险识别和指导干预两方面的额外价值。随着基因检测的成本下降,PRS有望为早发心血管病的精准预防做出贡献。
原文链接:https://www.nature.com/articles/s41562-024-01923-7